Инструкции по настройке интеграций Пинкит, автоматизации бизнес-процессов Битрикс24 и другие полезные статьи.
RSS
Если вам интересно наведение порядка в CRM с помощью Пинкит, вам поможет Пинкит.
Заполните форму и мы проведем вам онлайн-встречу, где вы получите примеры реализации с кейсами внедрений:
Данный бизнес-процесс автоматизирует процесс согласования документа на 3-х уровнях. На каждом этапе документ может возвращаться на доработку исполнителю до тех пор, пока его не утвердит заказчик. Бизнес-процесс сам создает задания ответственным и контролирует процесс согласования.
Рассмотрим не совсем стандартный цикл согласования документа на примере согласования дизайна Landing Page в компании Х.
| 1. Кейс клиента |
В компании Х существует следующий регламент согласования дизайна посадочной страницы:
1 этап согласования
Дизайнер разрабатывает дизайн и по окончании работы прикрепляет ссылку к бизнес-процессу на разработанный им дизайн на стороннем сервисе.
2 этап согласования
Разработанный дизайн уходит на согласование арт-директору компании. Если он нашёл какие-либо ошибки, то возвращает проект на доработку. Дизайнер исправляет ошибки и заново отправляет на согласование арт-директору. Если у него замечаний нет, то дизайн уходит далее на согласование менеджера проекта.
3 этап согласования
Менеджер проекта принимает решение: утвердить дизайн, либо отправить на доработку. Если менеджер проекта видит расхождение между дизайном и техническим заданием, то дизайн возвращается доработку. При этом дизайнеру создается соответствующее задание по внесению изменений в дизайн. После правок, дизайн вновь отправляется на согласование с менеджером проекта. Если правки принимаются, то дизайн отправляется на согласование с заказчиком.
4 этап согласования
Если заказчик не принимает разработанный дизайн, дизайнеру создается задание исправить макет, и цикл согласования возвращается на 2 этап согласования с арт-директором.
| 2. Алгоритм действий по внедрению данного бизнес-процесса |
Для автоматизации этого кейса мы создали файл с готовым бизнес-процессом.
В рамках данного кейса мы не будем рассматривать детальные настройки задачи ответственному дизайнеру, дедлайны и т.д. Рассмотрим логику данного бизнес-процесса.
2.1. Создание бизнес-процесса со статусами в Битрикс24 |
Для начала создадим новый бизнес-процесс со статусами. Перейдите в раздел «Бизнес-процессы» — «Процессы в ленте». Нажмите «Создать новый»:
В каталоге бизнес-процессов найдите и откройте только что созданный бизнес-процесс. Нажмите кнопку «Действия» и выберите пункт «Настроить бизнес-процессы»:
Нажмите кнопку «Создать бизнес-процесс со статусами». В открывшемся окне параметров шаблона введите название и сохраните изменения:
Перед вами дизайнер бизнес-процессов. Нажмите «Добавить статус»:
В поле «Заголовок» введите название первого статуса (например, «Разработка дизайна») и сохраните изменения:
2.2. Создание переменных и констант в бизнес-процессе |
Теперь зададим необходимые параметры шаблона бизнес-процесса:
Перейдите на вкладку «Переменные» и нажмите «Добавить переменную»:
Цель данной статьи — показать, как в Битрикс24 создать бизнес-процесс цикла согласования документа. Поэтому мы не будем детально разбирать, какими способами можно задать в бизнес-процессе ответственных по задаче сотрудников. В качестве примера, всех участников процесса мы заведем через константы.
Начнем с ответственного дизайнера:
По аналогии добавьте всех сотрудников, которые в соответствии с регламентом компании участвуют в процессе согласования документа:
2.3. Настройка 1 статуса бизнес-процесса |
Теперь перейдем к настройке первого статуса бизнес-процесса (1 этапа согласования).
Первым действием ставим задание менеджеру предоставить техническое задание (ТЗ) на разработку дизайна Landing Page:
В настройках действия в поле «Заполняют сотрудники» нажмите на кнопку «…» и выберите константу «Менеджер».
Заполните все необходимые поля:
В самом низу нажмите на «Добавить поле»:
В настройках поля укажите следующее:
Сохраните настройки.
Теперь ставим задание для дизайнера на разработку дизайна:
В настройках параметров действия укажите следующее:
В описание к заданию подставьте ранее созданную переменную «Техническое задание»:
Далее в этом же активити создайте новую переменную с типом «Строка»:
Расширьте возможности Битрикс24 с платформой Пинкит
С помощью Пинкит вы можете легко настроить интеграции вашей CRM и других веб-сервисов и уменьшить ручной труд.
Подберите сценарий автоматизации под ваши задачи на примере готовых кейсов и шаблонов интеграций в Пинкит
Узнайте, какие сервисы можно интегрировать с помощью Пинкит: https://lk.pinkit.io/tariffs
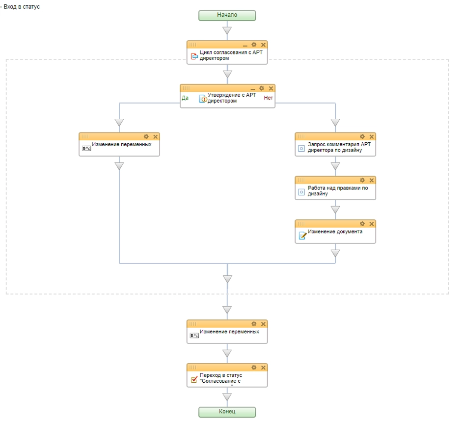
2.5. Создание 2 статуса «Согласование с арт-директором» |
Переходим к созданию следующего статуса «Согласование с арт-директором» (2 этап согласования). Для этого в режиме редактирования шаблона бизнес-процесса нажмите на кнопку «Добавить статус» (аналогично, как добавляли первый статус «Разработка дизайна»):
В соответствии с регламентом компании, в данном статусе арт-директору ставится задание на согласование разработанного дизайна его подчиненным. У арт-директора есть 2 варианта:
- утвердить разработанный дизайн. В этом случае, процесс переходит на этап согласования с менеджером проекта,
- вернуть дизайн на доработку. В этом случае арт-директор оставляет свой комментарий по правкам и работа возвращается на доработку дизайнеру.
Процесс согласования будет продолжаться до тех пор, пока дизайн не утвердится.
В статусе «Согласование с арт-директором» блок-схема бизнес-процесса выглядит следующим образом:
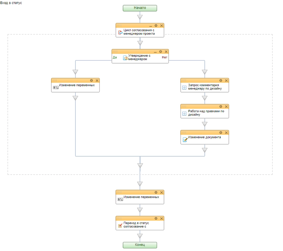
2.6. Создание 3 статуса «Согласование с менеджером» |
По аналогии с предыдущим этапом, создайте новый статус «Согласование с менеджером».
В данном статусе бизнес-процесс должен выполнять те же действия, что и в статусе «Согласование с арт-директором», только теперь роль согласующего сотрудника выполняет менеджер проекта.
Блок-схема бизнес-процесса «Согласование с менеджером» выглядит следующим образом:
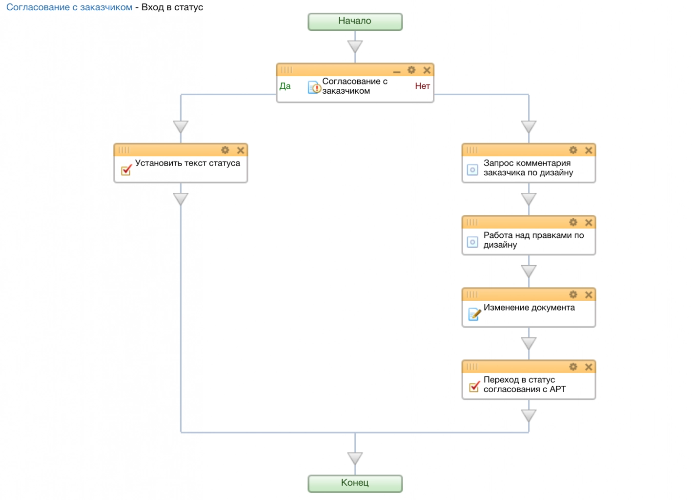
2.7. Создание 4 статуса «Согласование с заказчиком» |
Создайте последний статус «Согласование с заказчиком».
Блок-схема бизнес-процесса этапа «Согласование с заказчиком» выглядит так:
В итоге вы должны видеть такой бизнес-процесс многоуровневого согласования документа с каскадной последовательностью:
| 3. Проверка работы бизнес-процесса |
Запустим бизнес-процесс, чтобы проверить, как он работает. Для этого перейдите в раздел «Бизнес-процессы» — «Процессы в ленте». В списке процессов найдите только что созданный, откройте и запустите его:
Действия бизнес-процесса на 1 этапе согласования
Первым действием бизнес-процесс даёт задание запустившему заполнить техническое задание для дизайнера:
Далее бизнес-процесс ставит задание дизайнеру с описанием технического задания.
Когда дизайнер закончит работу, он должен прикрепить к бизнес-процессу ссылку на разработанный дизайн:
Действия бизнес-процесса на 2 этапе согласования
Далее дизайн согласовывает арт-директор компании. Он может либо вернуть на доработку дизайн, либо утвердить. Предположим, арт-директор отклонил дизайн. В таком случае бизнес-процесс ставит ему задание дать комментарий с описанием причины возврата на доработку:
Бизнес-процесс ставит задание дизайнеру доработать дизайн в учетом замечаний арт-директора. По результатам исправлений, дизайнер прикрепляет новую ссылку на дизайн, и снова отправляет работу на согласование арт-директору:
Арт-директору приходит задание в процессе на согласование нового исправленного дизайна (с новой ссылкой на дизайн):
Действия бизнес-процесса на 3 этапе согласования
Здесь запускается аналогичный процесс согласования с менеджером. Допустим, у менеджера нет замечаний и он согласовывает дизайн:
Бизнес-процесс переходит на финальный этап согласования.
Действия бизнес-процесса на 4 этапе согласования
Далее по регламенту идёт согласование с заказчиком. Предположим, что у заказчика есть замечания и он отклонил дизайн. В таком случае дизайн возвращается на доработку с указанием комментария заказчика. Цикл согласования начинается сначала.
Когда заказчик примет работу, то бизнес-процесс завершается финальным сообщением об удачном завершение работы:
Заполните форму и мы проведем вам онлайн-встречу, где вы получите примеры реализации с кейсами внедрений:Расширьте возможности Битрикс24 с платформой Пинкит
С помощью Пинкит вы можете легко настроить интеграции вашей CRM и других веб-сервисов и уменьшить ручной труд.
Подберите сценарий автоматизации под ваши задачи на примере готовых кейсов и шаблонов интеграций в Пинкит
Узнайте, какие сервисы можно интегрировать с помощью Пиникт: https://lk.pinkit.io/tariffs
Время работы специалистов Пн.–Пт.: с 9:30 до 18:30; Сб.-Вс.: выходные.
|
Юлия Белицкая
|
|
Нужен готовый шаблон данного бизнес-процесса? Оставьте комментарий и мы свяжемся с Вами.
Хотите получить настройку бизнес-процессов Битрикс24 в Вашей компании бесплатно? Тогда наша акция «» для Вас! Подписывайтесь на наш , где мы подробно разбираем как создавать и устанавливать бизнес-процессы. Смотрите и сохраняйте наш плей-лист, в котором Вы найдете много полезных кейсов по работе с CRM |
|
Елена Хажина
|
|
Сервис «Пинкит» () - это незаменимый инструмент для обмена данными между CRM, BPM системами (Битрикс24, Creatio (Terrasoft), amoCRM, Мегаплан) и различными внешними веб-сервисами (UniSender, CallbackHunter, LiveTex).
Если Вам нужна помощь в комплексной настройке приложений Пинол, в рамках использования сервиса «Пинкит» (), то отправьте нам заявку на почту . Наш менеджер свяжется с вами в ближайшее рабочее время для согласования всех вопросов |
|
Елена Хажина
|
|
Подписывайтесь на наш YouTube-канал (), где мы разбираем сценарии работы с нашими приложениями.
|
|
Елена Хажина
|
|
Пинкит 2.0 еще не установлен в ваш Битрикс24? Не беда. Эта статья вам поможет - ""
|
|
Елена Хажина
|
|
Для тех, кто идет в ногу со временем, мы проводим регулярные . Если у Вас есть вопросы по настройке, по функционалу или вы просто хотите быть в курсе новых трендов, тогда регистрируйтесь и подключайтесь к нашим вебинарам. Для вас всегда интересные спикеры, разбор задач на примере реальных кейсов, а также подарки самым активным. |
|
Елена Хажина
|
|
Рекомендуем ознакомиться с нашими готовыми кейсами () по внедрению Битрикс24. Любой кейс можем повторить на вашем портале или адаптировать под вас. Для этого отправляйте нам заявку на почту . Наш менеджер свяжется с вами в ближайшее рабочее время для согласования всех вопросов.
|
|
Елена Хажина
|
|
Протестируйте сценарии автоматизации в личном кабинете Пинкит, зарегистрировавшись по ссылке:
|
|
Елена Хажина
|
|
Регистрируйтесь по ссылке: в личном кабинете Пинкит и протестируйте интеграции
|





Если вам интересно 































