Array
(
[0] => Array
(
[ID] => 5921
[~ID] => 5921
[IBLOCK_ID] => 9
[~IBLOCK_ID] => 9
[IBLOCK_SECTION_ID] =>
[~IBLOCK_SECTION_ID] =>
[NAME] => -99% скидки на Юнисендер по нашей партнерской ссылке
[~NAME] => -99% скидки на Юнисендер по нашей партнерской ссылке
[ACTIVE_FROM_X] => 2025-12-25 00:00:00
[~ACTIVE_FROM_X] => 2025-12-25 00:00:00
[ACTIVE_FROM] => 25.12.2025
[~ACTIVE_FROM] => 25.12.2025
[DETAIL_PICTURE] =>
[~DETAIL_PICTURE] =>
[PREVIEW_PICTURE] => Array
(
[ID] => 74304
[TIMESTAMP_X] => 26.12.2025 00:24:23
[MODULE_ID] => iblock
[HEIGHT] => 260
[WIDTH] => 180
[FILE_SIZE] => 39958
[CONTENT_TYPE] => image/png
[SUBDIR] => iblock/588
[FILE_NAME] => rsfu47fnqcd0jugo0mcybfge1iqla63r.png
[ORIGINAL_NAME] => -99% скидка.png
[DESCRIPTION] =>
[HANDLER_ID] =>
[EXTERNAL_ID] => 70586503d9dcd77ccdde920d28bc4c62
[VERSION_ORIGINAL_ID] =>
[META] =>
[SRC] => /upload/iblock/588/rsfu47fnqcd0jugo0mcybfge1iqla63r.png
)
[~PREVIEW_PICTURE] => 74304
[PREVIEW_TEXT] =>
[~PREVIEW_TEXT] =>
[SORT] => 100
[~SORT] => 100
[PREVIEW_TEXT_TYPE] => text
[~PREVIEW_TEXT_TYPE] => text
[EDIT_LINK] =>
[DELETE_LINK] =>
[DISPLAY_ACTIVE_FROM] =>
[FIELDS] => Array
(
)
[PROPERTIES] => Array
(
[TEXT_POSITION] => Array
(
[ID] => 14
[TIMESTAMP_X] => 2015-01-08 16:50:00
[IBLOCK_ID] => 9
[NAME] => Расположение текста
[ACTIVE] => Y
[SORT] => 500
[CODE] => TEXT_POSITION
[DEFAULT_VALUE] =>
[PROPERTY_TYPE] => L
[ROW_COUNT] => 1
[COL_COUNT] => 30
[LIST_TYPE] => L
[MULTIPLE] => N
[XML_ID] => 20
[FILE_TYPE] =>
[MULTIPLE_CNT] => 5
[TMP_ID] =>
[LINK_IBLOCK_ID] => 0
[WITH_DESCRIPTION] => N
[SEARCHABLE] => N
[FILTRABLE] => N
[IS_REQUIRED] => N
[VERSION] => 1
[USER_TYPE] =>
[USER_TYPE_SETTINGS] =>
[HINT] =>
[PROPERTY_VALUE_ID] => 998387
[VALUE] => Только картинка
[DESCRIPTION] =>
[VALUE_ENUM] => Только картинка
[VALUE_XML_ID] => image
[VALUE_SORT] => 500
[VALUE_ENUM_ID] => 5
[~VALUE] => Только картинка
[~DESCRIPTION] =>
[~NAME] => Расположение текста
[~DEFAULT_VALUE] =>
)
[TEXTCOLOR] => Array
(
[ID] => 15
[TIMESTAMP_X] => 2015-01-08 16:50:00
[IBLOCK_ID] => 9
[NAME] => Цвет текста
[ACTIVE] => Y
[SORT] => 500
[CODE] => TEXTCOLOR
[DEFAULT_VALUE] =>
[PROPERTY_TYPE] => L
[ROW_COUNT] => 1
[COL_COUNT] => 30
[LIST_TYPE] => L
[MULTIPLE] => N
[XML_ID] => 54
[FILE_TYPE] =>
[MULTIPLE_CNT] => 5
[TMP_ID] =>
[LINK_IBLOCK_ID] => 0
[WITH_DESCRIPTION] => N
[SEARCHABLE] => N
[FILTRABLE] => N
[IS_REQUIRED] => N
[VERSION] => 1
[USER_TYPE] =>
[USER_TYPE_SETTINGS] =>
[HINT] =>
[PROPERTY_VALUE_ID] => 998388
[VALUE] => Светлый
[DESCRIPTION] =>
[VALUE_ENUM] => Светлый
[VALUE_XML_ID] => light
[VALUE_SORT] => 500
[VALUE_ENUM_ID] => 9
[~VALUE] => Светлый
[~DESCRIPTION] =>
[~NAME] => Цвет текста
[~DEFAULT_VALUE] =>
)
[TARGETS] => Array
(
[ID] => 16
[TIMESTAMP_X] => 2015-01-08 16:50:00
[IBLOCK_ID] => 9
[NAME] => Тип перехода (target)
[ACTIVE] => Y
[SORT] => 500
[CODE] => TARGETS
[DEFAULT_VALUE] =>
[PROPERTY_TYPE] => L
[ROW_COUNT] => 1
[COL_COUNT] => 30
[LIST_TYPE] => L
[MULTIPLE] => N
[XML_ID] => 4907
[FILE_TYPE] =>
[MULTIPLE_CNT] => 5
[TMP_ID] =>
[LINK_IBLOCK_ID] => 0
[WITH_DESCRIPTION] => N
[SEARCHABLE] => N
[FILTRABLE] => N
[IS_REQUIRED] => N
[VERSION] => 1
[USER_TYPE] =>
[USER_TYPE_SETTINGS] =>
[HINT] =>
[PROPERTY_VALUE_ID] => 998389
[VALUE] => _blank (в новом окне)
[DESCRIPTION] =>
[VALUE_ENUM] => _blank (в новом окне)
[VALUE_XML_ID] => _blank
[VALUE_SORT] => 500
[VALUE_ENUM_ID] => 10
[~VALUE] => _blank (в новом окне)
[~DESCRIPTION] =>
[~NAME] => Тип перехода (target)
[~DEFAULT_VALUE] =>
)
[TYPE_BANNERS] => Array
(
[ID] => 17
[TIMESTAMP_X] => 2015-01-08 16:50:00
[IBLOCK_ID] => 9
[NAME] => Тип баннера
[ACTIVE] => Y
[SORT] => 500
[CODE] => TYPE_BANNERS
[DEFAULT_VALUE] =>
[PROPERTY_TYPE] => E
[ROW_COUNT] => 1
[COL_COUNT] => 30
[LIST_TYPE] => L
[MULTIPLE] => N
[XML_ID] => 4908
[FILE_TYPE] =>
[MULTIPLE_CNT] => 5
[TMP_ID] =>
[LINK_IBLOCK_ID] => 0
[WITH_DESCRIPTION] => N
[SEARCHABLE] => N
[FILTRABLE] => N
[IS_REQUIRED] => N
[VERSION] => 1
[USER_TYPE] =>
[USER_TYPE_SETTINGS] =>
[HINT] =>
[PROPERTY_VALUE_ID] => 998358
[VALUE] => 112
[DESCRIPTION] =>
[VALUE_ENUM] =>
[VALUE_XML_ID] =>
[VALUE_SORT] =>
[~VALUE] => 112
[~DESCRIPTION] =>
[~NAME] => Тип баннера
[~DEFAULT_VALUE] =>
)
[URL_STRING] => Array
(
[ID] => 18
[TIMESTAMP_X] => 2015-01-08 16:50:00
[IBLOCK_ID] => 9
[NAME] => Ссылка с баннера
[ACTIVE] => Y
[SORT] => 520
[CODE] => URL_STRING
[DEFAULT_VALUE] =>
[PROPERTY_TYPE] => S
[ROW_COUNT] => 1
[COL_COUNT] => 30
[LIST_TYPE] => L
[MULTIPLE] => N
[XML_ID] => 1
[FILE_TYPE] =>
[MULTIPLE_CNT] => 5
[TMP_ID] =>
[LINK_IBLOCK_ID] => 0
[WITH_DESCRIPTION] => N
[SEARCHABLE] => N
[FILTRABLE] => N
[IS_REQUIRED] => N
[VERSION] => 1
[USER_TYPE] =>
[USER_TYPE_SETTINGS] =>
[HINT] =>
[PROPERTY_VALUE_ID] => 998359
[VALUE] => https://pinall.ru/lp/unisender/?utm_source=site&utm_medium=pinall_ru&utm_campaign=main&utm_content=banner-small&utm_term=ps-unisender
[DESCRIPTION] =>
[VALUE_ENUM] =>
[VALUE_XML_ID] =>
[VALUE_SORT] =>
[~VALUE] => https://pinall.ru/lp/unisender/?utm_source=site&utm_medium=pinall_ru&utm_campaign=main&utm_content=banner-small&utm_term=ps-unisender
[~DESCRIPTION] =>
[~NAME] => Ссылка с баннера
[~DEFAULT_VALUE] =>
)
[BUTTON1TEXT] => Array
(
[ID] => 19
[TIMESTAMP_X] => 2015-01-08 16:50:00
[IBLOCK_ID] => 9
[NAME] => Текст первой кнопки
[ACTIVE] => Y
[SORT] => 800
[CODE] => BUTTON1TEXT
[DEFAULT_VALUE] =>
[PROPERTY_TYPE] => S
[ROW_COUNT] => 1
[COL_COUNT] => 30
[LIST_TYPE] => L
[MULTIPLE] => N
[XML_ID] => 16
[FILE_TYPE] =>
[MULTIPLE_CNT] => 5
[TMP_ID] =>
[LINK_IBLOCK_ID] => 0
[WITH_DESCRIPTION] => N
[SEARCHABLE] => N
[FILTRABLE] => N
[IS_REQUIRED] => N
[VERSION] => 1
[USER_TYPE] =>
[USER_TYPE_SETTINGS] =>
[HINT] =>
[PROPERTY_VALUE_ID] =>
[VALUE] =>
[DESCRIPTION] =>
[VALUE_ENUM] =>
[VALUE_XML_ID] =>
[VALUE_SORT] =>
[~VALUE] =>
[~DESCRIPTION] =>
[~NAME] => Текст первой кнопки
[~DEFAULT_VALUE] =>
)
[BUTTON1LINK] => Array
(
[ID] => 20
[TIMESTAMP_X] => 2015-01-08 16:50:00
[IBLOCK_ID] => 9
[NAME] => Ссылка с первой кнопки
[ACTIVE] => Y
[SORT] => 850
[CODE] => BUTTON1LINK
[DEFAULT_VALUE] =>
[PROPERTY_TYPE] => S
[ROW_COUNT] => 1
[COL_COUNT] => 30
[LIST_TYPE] => L
[MULTIPLE] => N
[XML_ID] => 17
[FILE_TYPE] =>
[MULTIPLE_CNT] => 5
[TMP_ID] =>
[LINK_IBLOCK_ID] => 0
[WITH_DESCRIPTION] => N
[SEARCHABLE] => N
[FILTRABLE] => N
[IS_REQUIRED] => N
[VERSION] => 1
[USER_TYPE] =>
[USER_TYPE_SETTINGS] =>
[HINT] =>
[PROPERTY_VALUE_ID] =>
[VALUE] =>
[DESCRIPTION] =>
[VALUE_ENUM] =>
[VALUE_XML_ID] =>
[VALUE_SORT] =>
[~VALUE] =>
[~DESCRIPTION] =>
[~NAME] => Ссылка с первой кнопки
[~DEFAULT_VALUE] =>
)
[BUTTON2TEXT] => Array
(
[ID] => 21
[TIMESTAMP_X] => 2015-01-08 16:50:00
[IBLOCK_ID] => 9
[NAME] => Текст второй кнопки
[ACTIVE] => Y
[SORT] => 1000
[CODE] => BUTTON2TEXT
[DEFAULT_VALUE] =>
[PROPERTY_TYPE] => S
[ROW_COUNT] => 1
[COL_COUNT] => 30
[LIST_TYPE] => L
[MULTIPLE] => N
[XML_ID] => 18
[FILE_TYPE] =>
[MULTIPLE_CNT] => 5
[TMP_ID] =>
[LINK_IBLOCK_ID] => 0
[WITH_DESCRIPTION] => N
[SEARCHABLE] => N
[FILTRABLE] => N
[IS_REQUIRED] => N
[VERSION] => 1
[USER_TYPE] =>
[USER_TYPE_SETTINGS] =>
[HINT] =>
[PROPERTY_VALUE_ID] =>
[VALUE] =>
[DESCRIPTION] =>
[VALUE_ENUM] =>
[VALUE_XML_ID] =>
[VALUE_SORT] =>
[~VALUE] =>
[~DESCRIPTION] =>
[~NAME] => Текст второй кнопки
[~DEFAULT_VALUE] =>
)
[BUTTON2LINK] => Array
(
[ID] => 22
[TIMESTAMP_X] => 2015-01-08 16:50:00
[IBLOCK_ID] => 9
[NAME] => Ссылка с второй кнопки
[ACTIVE] => Y
[SORT] => 1050
[CODE] => BUTTON2LINK
[DEFAULT_VALUE] =>
[PROPERTY_TYPE] => S
[ROW_COUNT] => 1
[COL_COUNT] => 30
[LIST_TYPE] => L
[MULTIPLE] => N
[XML_ID] => 19
[FILE_TYPE] =>
[MULTIPLE_CNT] => 5
[TMP_ID] =>
[LINK_IBLOCK_ID] => 0
[WITH_DESCRIPTION] => N
[SEARCHABLE] => N
[FILTRABLE] => N
[IS_REQUIRED] => N
[VERSION] => 1
[USER_TYPE] =>
[USER_TYPE_SETTINGS] =>
[HINT] =>
[PROPERTY_VALUE_ID] =>
[VALUE] =>
[DESCRIPTION] =>
[VALUE_ENUM] =>
[VALUE_XML_ID] =>
[VALUE_SORT] =>
[~VALUE] =>
[~DESCRIPTION] =>
[~NAME] => Ссылка с второй кнопки
[~DEFAULT_VALUE] =>
)
)
[DISPLAY_PROPERTIES] => Array
(
[TARGETS] => Array
(
[ID] => 16
[TIMESTAMP_X] => 2015-01-08 16:50:00
[IBLOCK_ID] => 9
[NAME] => Тип перехода (target)
[ACTIVE] => Y
[SORT] => 500
[CODE] => TARGETS
[DEFAULT_VALUE] =>
[PROPERTY_TYPE] => L
[ROW_COUNT] => 1
[COL_COUNT] => 30
[LIST_TYPE] => L
[MULTIPLE] => N
[XML_ID] => 4907
[FILE_TYPE] =>
[MULTIPLE_CNT] => 5
[TMP_ID] =>
[LINK_IBLOCK_ID] => 0
[WITH_DESCRIPTION] => N
[SEARCHABLE] => N
[FILTRABLE] => N
[IS_REQUIRED] => N
[VERSION] => 1
[USER_TYPE] =>
[USER_TYPE_SETTINGS] =>
[HINT] =>
[PROPERTY_VALUE_ID] => 998389
[VALUE] => _blank (в новом окне)
[DESCRIPTION] =>
[VALUE_ENUM] => _blank (в новом окне)
[VALUE_XML_ID] => _blank
[VALUE_SORT] => 500
[VALUE_ENUM_ID] => 10
[~VALUE] => _blank (в новом окне)
[~DESCRIPTION] =>
[~NAME] => Тип перехода (target)
[~DEFAULT_VALUE] =>
[DISPLAY_VALUE] => _blank (в новом окне)
)
[URL_STRING] => Array
(
[ID] => 18
[TIMESTAMP_X] => 2015-01-08 16:50:00
[IBLOCK_ID] => 9
[NAME] => Ссылка с баннера
[ACTIVE] => Y
[SORT] => 520
[CODE] => URL_STRING
[DEFAULT_VALUE] =>
[PROPERTY_TYPE] => S
[ROW_COUNT] => 1
[COL_COUNT] => 30
[LIST_TYPE] => L
[MULTIPLE] => N
[XML_ID] => 1
[FILE_TYPE] =>
[MULTIPLE_CNT] => 5
[TMP_ID] =>
[LINK_IBLOCK_ID] => 0
[WITH_DESCRIPTION] => N
[SEARCHABLE] => N
[FILTRABLE] => N
[IS_REQUIRED] => N
[VERSION] => 1
[USER_TYPE] =>
[USER_TYPE_SETTINGS] =>
[HINT] =>
[PROPERTY_VALUE_ID] => 998359
[VALUE] => https://pinall.ru/lp/unisender/?utm_source=site&utm_medium=pinall_ru&utm_campaign=main&utm_content=banner-small&utm_term=ps-unisender
[DESCRIPTION] =>
[VALUE_ENUM] =>
[VALUE_XML_ID] =>
[VALUE_SORT] =>
[~VALUE] => https://pinall.ru/lp/unisender/?utm_source=site&utm_medium=pinall_ru&utm_campaign=main&utm_content=banner-small&utm_term=ps-unisender
[~DESCRIPTION] =>
[~NAME] => Ссылка с баннера
[~DEFAULT_VALUE] =>
[DISPLAY_VALUE] => https://pinall.ru/lp/unisender/?utm_source=site&utm_medium=pinall_ru&utm_campaign=main&utm_content=banner-small&utm_term=ps-unisender
)
)
)
[1] => Array
(
[ID] => 5199
[~ID] => 5199
[IBLOCK_ID] => 9
[~IBLOCK_ID] => 9
[IBLOCK_SECTION_ID] =>
[~IBLOCK_SECTION_ID] =>
[NAME] => Пинкит - платформа для простых интеграций
[~NAME] => Пинкит - платформа для простых интеграций
[ACTIVE_FROM_X] => 2025-12-01 00:00:00
[~ACTIVE_FROM_X] => 2025-12-01 00:00:00
[ACTIVE_FROM] => 01.12.2025
[~ACTIVE_FROM] => 01.12.2025
[DETAIL_PICTURE] =>
[~DETAIL_PICTURE] =>
[PREVIEW_PICTURE] => Array
(
[ID] => 74392
[TIMESTAMP_X] => 15.01.2026 15:02:22
[MODULE_ID] => iblock
[HEIGHT] => 260
[WIDTH] => 180
[FILE_SIZE] => 53308
[CONTENT_TYPE] => image/png
[SUBDIR] => iblock/2cc
[FILE_NAME] => t8d68hrya1xcwn6p00b8je7gdk9zfwdf.png
[ORIGINAL_NAME] => баннер пинкит боковой.png
[DESCRIPTION] =>
[HANDLER_ID] =>
[EXTERNAL_ID] => 44d50b9cefd7b9d67c4534b50ea5b0d9
[VERSION_ORIGINAL_ID] =>
[META] =>
[SRC] => /upload/iblock/2cc/t8d68hrya1xcwn6p00b8je7gdk9zfwdf.png
)
[~PREVIEW_PICTURE] => 74392
[PREVIEW_TEXT] =>
[~PREVIEW_TEXT] =>
[SORT] => 100
[~SORT] => 100
[PREVIEW_TEXT_TYPE] => text
[~PREVIEW_TEXT_TYPE] => text
[EDIT_LINK] =>
[DELETE_LINK] =>
[DISPLAY_ACTIVE_FROM] =>
[FIELDS] => Array
(
)
[PROPERTIES] => Array
(
[TEXT_POSITION] => Array
(
[ID] => 14
[TIMESTAMP_X] => 2015-01-08 16:50:00
[IBLOCK_ID] => 9
[NAME] => Расположение текста
[ACTIVE] => Y
[SORT] => 500
[CODE] => TEXT_POSITION
[DEFAULT_VALUE] =>
[PROPERTY_TYPE] => L
[ROW_COUNT] => 1
[COL_COUNT] => 30
[LIST_TYPE] => L
[MULTIPLE] => N
[XML_ID] => 20
[FILE_TYPE] =>
[MULTIPLE_CNT] => 5
[TMP_ID] =>
[LINK_IBLOCK_ID] => 0
[WITH_DESCRIPTION] => N
[SEARCHABLE] => N
[FILTRABLE] => N
[IS_REQUIRED] => N
[VERSION] => 1
[USER_TYPE] =>
[USER_TYPE_SETTINGS] =>
[HINT] =>
[PROPERTY_VALUE_ID] => 1001048
[VALUE] => Только картинка
[DESCRIPTION] =>
[VALUE_ENUM] => Только картинка
[VALUE_XML_ID] => image
[VALUE_SORT] => 500
[VALUE_ENUM_ID] => 5
[~VALUE] => Только картинка
[~DESCRIPTION] =>
[~NAME] => Расположение текста
[~DEFAULT_VALUE] =>
)
[TEXTCOLOR] => Array
(
[ID] => 15
[TIMESTAMP_X] => 2015-01-08 16:50:00
[IBLOCK_ID] => 9
[NAME] => Цвет текста
[ACTIVE] => Y
[SORT] => 500
[CODE] => TEXTCOLOR
[DEFAULT_VALUE] =>
[PROPERTY_TYPE] => L
[ROW_COUNT] => 1
[COL_COUNT] => 30
[LIST_TYPE] => L
[MULTIPLE] => N
[XML_ID] => 54
[FILE_TYPE] =>
[MULTIPLE_CNT] => 5
[TMP_ID] =>
[LINK_IBLOCK_ID] => 0
[WITH_DESCRIPTION] => N
[SEARCHABLE] => N
[FILTRABLE] => N
[IS_REQUIRED] => N
[VERSION] => 1
[USER_TYPE] =>
[USER_TYPE_SETTINGS] =>
[HINT] =>
[PROPERTY_VALUE_ID] => 1001049
[VALUE] => Светлый
[DESCRIPTION] =>
[VALUE_ENUM] => Светлый
[VALUE_XML_ID] => light
[VALUE_SORT] => 500
[VALUE_ENUM_ID] => 9
[~VALUE] => Светлый
[~DESCRIPTION] =>
[~NAME] => Цвет текста
[~DEFAULT_VALUE] =>
)
[TARGETS] => Array
(
[ID] => 16
[TIMESTAMP_X] => 2015-01-08 16:50:00
[IBLOCK_ID] => 9
[NAME] => Тип перехода (target)
[ACTIVE] => Y
[SORT] => 500
[CODE] => TARGETS
[DEFAULT_VALUE] =>
[PROPERTY_TYPE] => L
[ROW_COUNT] => 1
[COL_COUNT] => 30
[LIST_TYPE] => L
[MULTIPLE] => N
[XML_ID] => 4907
[FILE_TYPE] =>
[MULTIPLE_CNT] => 5
[TMP_ID] =>
[LINK_IBLOCK_ID] => 0
[WITH_DESCRIPTION] => N
[SEARCHABLE] => N
[FILTRABLE] => N
[IS_REQUIRED] => N
[VERSION] => 1
[USER_TYPE] =>
[USER_TYPE_SETTINGS] =>
[HINT] =>
[PROPERTY_VALUE_ID] => 1001050
[VALUE] => _blank (в новом окне)
[DESCRIPTION] =>
[VALUE_ENUM] => _blank (в новом окне)
[VALUE_XML_ID] => _blank
[VALUE_SORT] => 500
[VALUE_ENUM_ID] => 10
[~VALUE] => _blank (в новом окне)
[~DESCRIPTION] =>
[~NAME] => Тип перехода (target)
[~DEFAULT_VALUE] =>
)
[TYPE_BANNERS] => Array
(
[ID] => 17
[TIMESTAMP_X] => 2015-01-08 16:50:00
[IBLOCK_ID] => 9
[NAME] => Тип баннера
[ACTIVE] => Y
[SORT] => 500
[CODE] => TYPE_BANNERS
[DEFAULT_VALUE] =>
[PROPERTY_TYPE] => E
[ROW_COUNT] => 1
[COL_COUNT] => 30
[LIST_TYPE] => L
[MULTIPLE] => N
[XML_ID] => 4908
[FILE_TYPE] =>
[MULTIPLE_CNT] => 5
[TMP_ID] =>
[LINK_IBLOCK_ID] => 0
[WITH_DESCRIPTION] => N
[SEARCHABLE] => N
[FILTRABLE] => N
[IS_REQUIRED] => N
[VERSION] => 1
[USER_TYPE] =>
[USER_TYPE_SETTINGS] =>
[HINT] =>
[PROPERTY_VALUE_ID] => 633495
[VALUE] => 112
[DESCRIPTION] =>
[VALUE_ENUM] =>
[VALUE_XML_ID] =>
[VALUE_SORT] =>
[~VALUE] => 112
[~DESCRIPTION] =>
[~NAME] => Тип баннера
[~DEFAULT_VALUE] =>
)
[URL_STRING] => Array
(
[ID] => 18
[TIMESTAMP_X] => 2015-01-08 16:50:00
[IBLOCK_ID] => 9
[NAME] => Ссылка с баннера
[ACTIVE] => Y
[SORT] => 520
[CODE] => URL_STRING
[DEFAULT_VALUE] =>
[PROPERTY_TYPE] => S
[ROW_COUNT] => 1
[COL_COUNT] => 30
[LIST_TYPE] => L
[MULTIPLE] => N
[XML_ID] => 1
[FILE_TYPE] =>
[MULTIPLE_CNT] => 5
[TMP_ID] =>
[LINK_IBLOCK_ID] => 0
[WITH_DESCRIPTION] => N
[SEARCHABLE] => N
[FILTRABLE] => N
[IS_REQUIRED] => N
[VERSION] => 1
[USER_TYPE] =>
[USER_TYPE_SETTINGS] =>
[HINT] =>
[PROPERTY_VALUE_ID] => 633496
[VALUE] => https://pinkit.io/akciya?utm_source=site&utm_medium=pinall_ru&utm_campaign=main&utm_content=banner-small&utm_term=pinkit
[DESCRIPTION] =>
[VALUE_ENUM] =>
[VALUE_XML_ID] =>
[VALUE_SORT] =>
[~VALUE] => https://pinkit.io/akciya?utm_source=site&utm_medium=pinall_ru&utm_campaign=main&utm_content=banner-small&utm_term=pinkit
[~DESCRIPTION] =>
[~NAME] => Ссылка с баннера
[~DEFAULT_VALUE] =>
)
[BUTTON1TEXT] => Array
(
[ID] => 19
[TIMESTAMP_X] => 2015-01-08 16:50:00
[IBLOCK_ID] => 9
[NAME] => Текст первой кнопки
[ACTIVE] => Y
[SORT] => 800
[CODE] => BUTTON1TEXT
[DEFAULT_VALUE] =>
[PROPERTY_TYPE] => S
[ROW_COUNT] => 1
[COL_COUNT] => 30
[LIST_TYPE] => L
[MULTIPLE] => N
[XML_ID] => 16
[FILE_TYPE] =>
[MULTIPLE_CNT] => 5
[TMP_ID] =>
[LINK_IBLOCK_ID] => 0
[WITH_DESCRIPTION] => N
[SEARCHABLE] => N
[FILTRABLE] => N
[IS_REQUIRED] => N
[VERSION] => 1
[USER_TYPE] =>
[USER_TYPE_SETTINGS] =>
[HINT] =>
[PROPERTY_VALUE_ID] =>
[VALUE] =>
[DESCRIPTION] =>
[VALUE_ENUM] =>
[VALUE_XML_ID] =>
[VALUE_SORT] =>
[~VALUE] =>
[~DESCRIPTION] =>
[~NAME] => Текст первой кнопки
[~DEFAULT_VALUE] =>
)
[BUTTON1LINK] => Array
(
[ID] => 20
[TIMESTAMP_X] => 2015-01-08 16:50:00
[IBLOCK_ID] => 9
[NAME] => Ссылка с первой кнопки
[ACTIVE] => Y
[SORT] => 850
[CODE] => BUTTON1LINK
[DEFAULT_VALUE] =>
[PROPERTY_TYPE] => S
[ROW_COUNT] => 1
[COL_COUNT] => 30
[LIST_TYPE] => L
[MULTIPLE] => N
[XML_ID] => 17
[FILE_TYPE] =>
[MULTIPLE_CNT] => 5
[TMP_ID] =>
[LINK_IBLOCK_ID] => 0
[WITH_DESCRIPTION] => N
[SEARCHABLE] => N
[FILTRABLE] => N
[IS_REQUIRED] => N
[VERSION] => 1
[USER_TYPE] =>
[USER_TYPE_SETTINGS] =>
[HINT] =>
[PROPERTY_VALUE_ID] =>
[VALUE] =>
[DESCRIPTION] =>
[VALUE_ENUM] =>
[VALUE_XML_ID] =>
[VALUE_SORT] =>
[~VALUE] =>
[~DESCRIPTION] =>
[~NAME] => Ссылка с первой кнопки
[~DEFAULT_VALUE] =>
)
[BUTTON2TEXT] => Array
(
[ID] => 21
[TIMESTAMP_X] => 2015-01-08 16:50:00
[IBLOCK_ID] => 9
[NAME] => Текст второй кнопки
[ACTIVE] => Y
[SORT] => 1000
[CODE] => BUTTON2TEXT
[DEFAULT_VALUE] =>
[PROPERTY_TYPE] => S
[ROW_COUNT] => 1
[COL_COUNT] => 30
[LIST_TYPE] => L
[MULTIPLE] => N
[XML_ID] => 18
[FILE_TYPE] =>
[MULTIPLE_CNT] => 5
[TMP_ID] =>
[LINK_IBLOCK_ID] => 0
[WITH_DESCRIPTION] => N
[SEARCHABLE] => N
[FILTRABLE] => N
[IS_REQUIRED] => N
[VERSION] => 1
[USER_TYPE] =>
[USER_TYPE_SETTINGS] =>
[HINT] =>
[PROPERTY_VALUE_ID] =>
[VALUE] =>
[DESCRIPTION] =>
[VALUE_ENUM] =>
[VALUE_XML_ID] =>
[VALUE_SORT] =>
[~VALUE] =>
[~DESCRIPTION] =>
[~NAME] => Текст второй кнопки
[~DEFAULT_VALUE] =>
)
[BUTTON2LINK] => Array
(
[ID] => 22
[TIMESTAMP_X] => 2015-01-08 16:50:00
[IBLOCK_ID] => 9
[NAME] => Ссылка с второй кнопки
[ACTIVE] => Y
[SORT] => 1050
[CODE] => BUTTON2LINK
[DEFAULT_VALUE] =>
[PROPERTY_TYPE] => S
[ROW_COUNT] => 1
[COL_COUNT] => 30
[LIST_TYPE] => L
[MULTIPLE] => N
[XML_ID] => 19
[FILE_TYPE] =>
[MULTIPLE_CNT] => 5
[TMP_ID] =>
[LINK_IBLOCK_ID] => 0
[WITH_DESCRIPTION] => N
[SEARCHABLE] => N
[FILTRABLE] => N
[IS_REQUIRED] => N
[VERSION] => 1
[USER_TYPE] =>
[USER_TYPE_SETTINGS] =>
[HINT] =>
[PROPERTY_VALUE_ID] =>
[VALUE] =>
[DESCRIPTION] =>
[VALUE_ENUM] =>
[VALUE_XML_ID] =>
[VALUE_SORT] =>
[~VALUE] =>
[~DESCRIPTION] =>
[~NAME] => Ссылка с второй кнопки
[~DEFAULT_VALUE] =>
)
)
[DISPLAY_PROPERTIES] => Array
(
[TARGETS] => Array
(
[ID] => 16
[TIMESTAMP_X] => 2015-01-08 16:50:00
[IBLOCK_ID] => 9
[NAME] => Тип перехода (target)
[ACTIVE] => Y
[SORT] => 500
[CODE] => TARGETS
[DEFAULT_VALUE] =>
[PROPERTY_TYPE] => L
[ROW_COUNT] => 1
[COL_COUNT] => 30
[LIST_TYPE] => L
[MULTIPLE] => N
[XML_ID] => 4907
[FILE_TYPE] =>
[MULTIPLE_CNT] => 5
[TMP_ID] =>
[LINK_IBLOCK_ID] => 0
[WITH_DESCRIPTION] => N
[SEARCHABLE] => N
[FILTRABLE] => N
[IS_REQUIRED] => N
[VERSION] => 1
[USER_TYPE] =>
[USER_TYPE_SETTINGS] =>
[HINT] =>
[PROPERTY_VALUE_ID] => 1001050
[VALUE] => _blank (в новом окне)
[DESCRIPTION] =>
[VALUE_ENUM] => _blank (в новом окне)
[VALUE_XML_ID] => _blank
[VALUE_SORT] => 500
[VALUE_ENUM_ID] => 10
[~VALUE] => _blank (в новом окне)
[~DESCRIPTION] =>
[~NAME] => Тип перехода (target)
[~DEFAULT_VALUE] =>
[DISPLAY_VALUE] => _blank (в новом окне)
)
[URL_STRING] => Array
(
[ID] => 18
[TIMESTAMP_X] => 2015-01-08 16:50:00
[IBLOCK_ID] => 9
[NAME] => Ссылка с баннера
[ACTIVE] => Y
[SORT] => 520
[CODE] => URL_STRING
[DEFAULT_VALUE] =>
[PROPERTY_TYPE] => S
[ROW_COUNT] => 1
[COL_COUNT] => 30
[LIST_TYPE] => L
[MULTIPLE] => N
[XML_ID] => 1
[FILE_TYPE] =>
[MULTIPLE_CNT] => 5
[TMP_ID] =>
[LINK_IBLOCK_ID] => 0
[WITH_DESCRIPTION] => N
[SEARCHABLE] => N
[FILTRABLE] => N
[IS_REQUIRED] => N
[VERSION] => 1
[USER_TYPE] =>
[USER_TYPE_SETTINGS] =>
[HINT] =>
[PROPERTY_VALUE_ID] => 633496
[VALUE] => https://pinkit.io/akciya?utm_source=site&utm_medium=pinall_ru&utm_campaign=main&utm_content=banner-small&utm_term=pinkit
[DESCRIPTION] =>
[VALUE_ENUM] =>
[VALUE_XML_ID] =>
[VALUE_SORT] =>
[~VALUE] => https://pinkit.io/akciya?utm_source=site&utm_medium=pinall_ru&utm_campaign=main&utm_content=banner-small&utm_term=pinkit
[~DESCRIPTION] =>
[~NAME] => Ссылка с баннера
[~DEFAULT_VALUE] =>
[DISPLAY_VALUE] => https://pinkit.io/akciya?utm_source=site&utm_medium=pinall_ru&utm_campaign=main&utm_content=banner-small&utm_term=pinkit
)
)
)
)
|
| ||
|
7 500 руб. /шт
| ||
| ||
При приеме на работу претендент, как правило, должен предоставить в кадровую службу массу различных документов (диплом, трудовую книжку, сертификаты, подтверждающие квалификацию и так далее). Автоматизируйте процесс приема документов от нового сотрудника, чтобы все документы были собраны в полном объеме и в надлежащем качестве! Для этого воспользуйтесь нашей разработкой - шаблоном бизнес-процесса для Битрикс24. Чтобы в вашем Битрикс24 появились расширенные возможности интеграции с различными веб-сервисами, попробуйте сервис Пинкит.
Протестируйте сценарии автоматизации, зарегистрировавшись по ссылке: https://lk.pinkit.io/register Тарифы на платформу и функционал в тарифной сетке можно посмотреть здесь: https://pinkit.io/ |
- Описание
- Отзывы о товаре
- Задать вопрос
- Лидеры продаж
- С этим товаром покупают
-
Бизнес-процесс для автоматизации принятия сотрудника на работу
Компания занимается подбором персонала для своих клиентов. В процессе отбора и приема сотрудника на работу приходится иметь дело с большим количеством документов, которые соискатель должен предоставить. Иногда в документах обнаруживаются некорректно сделанные исправления, неактуальные данные или даже документы бывают поддельными. В таких случаях, после предварительной проверки полноты и качества, соискателю ставится задача принести исправленные документы.
Необходимо автоматизировать этот процесс, чтобы контролировать шаги по трудоустройству претендентов.
Чтобы в вашем Битрикс24 появились расширенные возможности интеграции с различными веб-сервисами, попробуйте сервис Пинкит.
Протестируйте сценарии автоматизации, зарегистрировавшись по ссылке: https://lk.pinkit.io/register
Тарифы на платформу и функционал в тарифной сетке можно посмотреть здесь: https://pinkit.io/
Заполните форму и мы проведем вам онлайн-встречу, где вы получите примеры реализации с кейсами внедрений:
Алексей Окара,
основатель Пинол и продакт-менеджер Пинкит
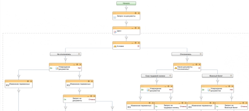
Алгоритм работы бизнес-процесса
Данный бизнес-процесс работает следующим образом. На первом шаге менеджер загружает документы, с которыми трудоустраивается соискатель. В нашем примере список документов задан как трудовая книжка и военный билет, но при необходимости может быть расширен:
Далее ставится задача по проверке присланных документов в рамках цикла:
При выборе действия «Принять документы» процесс завершается.
Если менеджер выбирает опцию «Добрать документы», то ему будет предложено указать, какие документы необходимо предоставить.
После этого, менеджер должен прикрепить исправленный вариант:
Далее бизнес-процесс вернется к проверке документов:
Процесс будет продолжаться до тех пор, пока специалист кадровой службы не соберет полный комплект корректных документов.
При этом, на любом шаге процесс можно остановить, указав, что предоставление документов больше не актуальны.
Тип Бизнес-процесс в живой ленте - Вы можете задать любой интересующий вас вопрос по товару или работе магазина. Наши квалифицированные специалисты обязательно вам помогут.
- С этим товаром покупают
- Лидеры продаж
|
Регистрируйтесь по ссылке: в личном кабинете Пинкит и протестируйте интеграции.
Пинкит-сервис обмена данными: Протестировать интеграции: |
|
Подписывайтесь на наш , где мы подробно разбираем как создавать и устанавливать бизнес-процессы.
Получите бесплатный аудит работы Вашей компании в Битрикс24 в рамках . На индивидуальной часовой онлайн-встрече Вы расскажите нам о болях Вашего бизнеса, а мы просто и понятно расскажем, как настроить Битрикс24 под конкретные задачи в вашей компании и поможем сформировать навыки эффективной работы с системой у Ваших сотрудников. |
У нас вы можете купить и продлить лицензию на CRM и CMS-системы, приобрести готовые шаблоны бизнес-процессов. Поможем внедрить и настроить CRM (Битрикс24, amoCRM), настроить интеграции между CRM и веб-сервисами по API с помощью Пинкит.
Пинкит — это платформа для обмена данными между CRM (Битрикс24, amoCRM) и различными внешними веб-сервисами, у которых есть открытый API.


















