Инструкции по настройке интеграций Пинкит, автоматизации бизнес-процессов Битрикс24 и другие полезные статьи.
RSS
Если вам интересен механизм распределения заявок в Битрикс24 по менеджерам с передачей количества лидов в профиль сотрудника, вам поможет Пинкит.
Заполните форму и мы проведем вам онлайн-встречу, где вы получите примеры реализации с кейсами внедрений:
Ваша компания работает с заявками клиентов? Настройте у себя в компании систему обработки входящих заявок, чтобы не пропустить ни один Лид и ни одна заявка не осталась необработанной. Сделайте это с помощью наших бизнес-процессов для Битрикс24.
| 1. Кейс клиента |
Из-за человеческого фактора отдел продаж сталкивается с тем, что входящие заявки иногда теряются или «забываются» менеджерами. Нужно автоматизировать процесс обработки заявок, чтобы руководитель отдела продаж видел, сколько времени от момента поступления заявка находится без обработки и сколько раз Лид не был взят в работу.
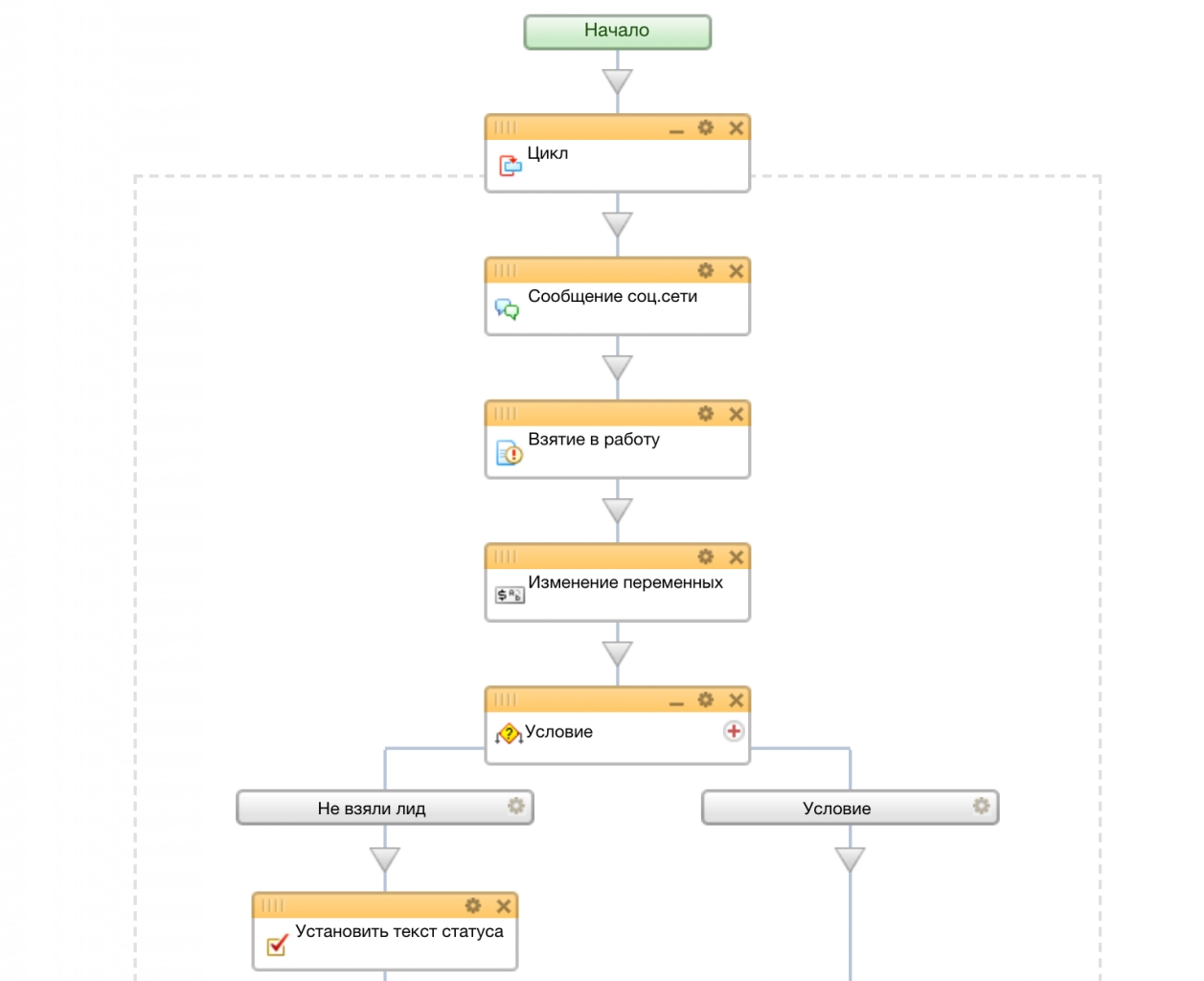
![]()
Вы можете собрать и настроить данный бизнес-процесс самостоятельно, следуя описанию алгоритма, приведенного ниже или заказать у нас его доработку под ваши условия и внедрение на вашем предприятии. Заказывая автоматизацию данного кейса в Пинол, вы получите рабочий бизнес-процесс «под ключ».
| 2. Алгоритм действий по внедрению данного бизнес-процесса |
Для автоматизации этого кейса мы создали файл с готовым бизнес-процессом.
Получите файл, внедряйте в свой Битрикс24 и ни одна входящая заявка и новый Лид не останутся без внимания ваших менеджеров. Также вы можете создать эти бизнес-процессы самостоятельно по схемам, приведенным ниже.
Схема I бизнес-процесса (контролирует взятие в работу входящих заявок):
Схема II бизнес-процесса (для квалификации Лида и информирования руководителя о заявках, которые не приняты в работу):
2.1. Как получить файл с готовым бизнес-процессом? |
Если вам нужен данный бизнес-процесс, отправьте нам заявку на его приобретение, и мы свяжемся с вами для обсуждения дальнейших действий.
После получения файла выполните действия, указанные ниже.
2.2. Импортировать файлы с готовым бизнес-процессом в Битрикс24 |
Чтобы импортировать шаблон бизнес-процесса в Битрикс24, необходимо создать новый пустой бизнес-процесс.
Создание бизнес-процесса в Битрикс24. Откройте: CRM / Еще / Настройки / Роботы и бизнес-процессы / Бизнес процессы:
Нажмите "Добавить шаблон" в блоке "Лид":
В открывшемся окне параметров шаблона, введите название бизнес-процесса. В чекбокс «Автоматически запускать» оставьте галочку «При добавлении» (запуск бизнес-процесса будет происходить автоматически при создании новой заявки от Лида) и нажмите кнопку «Сохранить».
Созданный бизнес-процесс откроется в дизайнере бизнес-процессов. Нажмите кнопку «Импорт» и подтвердите замену текущего шаблона.
Выберете файл бизнес-процесса, который вы получили на шаге 2.1 данного алгоритма и нажмите кнопку «Импортировать», затем «Сохранить».
В результате в списке ваших бизнес-процессов для Лида появится новый, который мы только что создали.
Повторите эти действия и для второго файла с бизнес-процессом.
| 3. Настройка финальных статусов в CRM |
Так как бизнес-процесс меняет стадии обработки Лида, важно, чтобы названия статусов в вашей CRM совпадали с названиями в схеме бизнес-процесса.
Добавьте в ваш Битрикс24 финальные стадии. Для этого перейдите в раздел CRM / Еще / Настройки и выберите пункт «Справочники».
Выберите пункт «Статусы». Добавьте 3 финальных статуса, которые нужны для бизнес-процесса и нажмите кнопку «Сохранить»:
| 4. Выводы |
Когда в Битрикс24 будет создан новый Лид (поступит заявка от потенциального клиента), то сработает первый бизнес процесс. Он отправит всем менеджерам отдела продаж сообщение «Возьмите в работу лид по процессу (ссылка на процесс)»:
Если есть свободный менеджер, то он нажимает на кнопку «Взял», чтобы принять заявку в работу.
Если ни один менеджер не берет новую заявку более 5 минут, то отправляется уведомление руководителю. В заданиях бизнес-процессов будет указано, сколько раз заявку не взяли в работу.
Процесс остановится только тогда, когда заявка будет принята в работу.
Когда менеджер взял заявку (Лид) в работу, руководителю будет отправлено сообщение об ответственном: «Лид взял в работу (фамилия менеджера)». Далее запускается второй бизнес-процесс по контролю работы с Лидом.Будет создано задание по обработке Лида с вариантами на выбор:
- Конвертировать лид в:
➖ Сделка-Контакт-Компания
➖ Сделка-Компания
➖ Контакт-Компания
➖ Компания - Забраковать лид по следующим причинам:
➖ Некачественный лид
➖ Архив
➖ СПАМ/Реклама
➖ Партнёрство
Если менеджер по какой-то причине (к примеру, просто отвлекся на телефонный звонок) не взял в работу заявку, то бизнес-процесс отправит ему сообщение в Битрикс24 «Вы не указали, что делать с лидом (название Лида). Перейдите к бизнес-процессу (ссылка)». Сообщения будут приходить до тех пор, пока Лид не будет обработан.
В зависимости от выбора менеджера, бизнес-процесс сконвертирует Лид в соответствующую сущность (будет создана новая Сделка, Контакт, Компания) или Лид будет забракован. Какой бы вариант не выбрал менеджер, будет создано сообщение руководителю о том, что создана новая сущность или, что Лид забракован (с указанием причины).
Теперь, когда новая заявка (Лид) обработан, работа второго бизнес-процесса завершается.
Заполните форму и мы проведем вам онлайн-встречу, где вы получите примеры реализации с кейсами внедрений:Расширьте возможности Битрикс24 с платформой Пинкит
С помощью Пинкит вы можете легко настроить интеграции вашей CRM и других веб-сервисов и уменьшить ручной труд.
Подберите сценарий автоматизации под ваши задачи на примере готовых кейсов и шаблонов интеграций в Пинкит
Узнайте, какие сервисы можно интегрировать с помощью Пинкит: https://lk.pinkit.io/tariffs
Время работы специалистов Пн.–Пт.: с 9:30 до 18:30; Сб.-Вс.: выходные.
|
Юлия Белицкая
|
|
Оставьте комментарий, чтобы получить бесплатно файлы с бизнес-процессами в рамках акции
Подписывайтесь на наш , где мы подробно разбираем как создавать и устанавливать бизнес-процессы. Смотрите и сохраняйте наш плей-лист, в котором Вы найдете много полезных кейсов по работе с CRM. |
|
Sobirzhon Maratov
|
|
Здравствуйте! Мы занимаемся дилерской деятельностью. Официальные дистрибьюторы ОАО "Аквафор" на территории ЮКО РК. Хотел получить шаблоны вышеперечисленных БП
|
|
Юлия Белицкая
|
|
Sobirzhon Maratov, здравствуйте
|
|
Алексей Окара
| ||
Прошу уточнить, когда отправите данные для оценки возможности предоставления шаблонов. | ||
|
Елена Хажина
|
|
– это незаменимый инструмент для обмена данными с внешними web-сервисами. Самые востребованные интеграции по API: Google, UniSender, CallbackHunter, СберБанк, HH.ru, Контур.Фокус, GetCourse, Банки, iiko |
|
Елена Хажина
|
|
Для тех, кто идет в ногу со временем, мы проводим регулярные . Если у Вас есть вопросы по настройке, по функционалу или вы просто хотите быть в курсе новых трендов, тогда регистрируйтесь и подключайтесь к нашим вебинарам. Для вас всегда интересные спикеры, разбор задач на примере реальных кейсов, а также подарки самым активным. |
|
Елена Хажина
|
|
Пинкит 2.0 еще не установлен в ваш Битрикс24? Не беда. Эта статья вам поможет - ""
|
|
Елена Хажина
|
|
Готовая интеграция для рекрутинга -
|
|
Елена Хажина
|
|
Автоматизация HR-процессов. Стоит ли связываться с экспертами в HR? Прочитайте на VC
|
|
Андрей Михайлов
| ||
| ||





Если вам интересен
















