Инструкции по настройке интеграций Пинкит, автоматизации бизнес-процессов Битрикс24 и другие полезные статьи.
RSSПри приеме на работу претендент, как правило, должен предоставить в кадровую службу массу различных документов (диплом, трудовую книжку, сертификаты, подтверждающие квалификацию и так далее). Автоматизируйте процесс приема документов от нового сотрудника, чтобы все документы были собраны в полном объеме и в надлежащем качестве! Для этого воспользуйтесь нашей разработкой - шаблоном бизнес-процесса для Битрикс24.
Если вам интересна генерация отчетов в виде документа на диске в Битрикс24 по расписанию (по проектам и задачам), вам поможет Пинкит.
Заполните форму и мы проведем вам онлайн-встречу, где вы получите примеры реализации с кейсами внедрений:
| 1. Кейс клиента |
Компания занимается подбором персонала для своих клиентов. В процессе отбора и приема сотрудника на работу приходится иметь дело с большим количеством документов, которые соискатель должен предоставить. Иногда в документах обнаруживаются некорректно сделанные исправления, неактуальные данные или даже документы бывают поддельными. В таких случаях, после предварительной проверки полноты и качества, соискателю ставится задача принести исправленные документы.
Необходимо автоматизировать этот процесс, чтобы контролировать шаги по трудоустройству претендентов.
![]()
Вы можете собрать и настроить данный бизнес-процесс самостоятельно, следуя описанию алгоритма, приведенного ниже или заказать у нас его доработку под ваши условия и внедрение на вашем предприятии.
Заказывая автоматизацию данного кейса в Пинол, вы получите рабочий бизнес-процесс «под ключ».
| 2. Алгоритм действий по внедрению данного бизнес-процесса |
Для автоматизации этого кейса, мы создали файл с готовым бизнес-процессом.
Также вы можете создать бизнес-процесс самостоятельно по этой схеме:
2.1. Как получить файл с готовым бизнес-процессом? |
Если вам нужен данный бизнес-процесс, отправьте нам заявку на его приобретение, и мы свяжемся с вами для обсуждения дальнейших действий.
После получения файла выполните действия, указанные ниже.
2.2. Импортировать файл с готовым бизнес-процессом в Битрикс24 |
Для начала создадим новый последовательный бизнес-процесс в «Живой ленте». Перейдите в раздел «Бизнес-процессы» — «Процессы в ленте». Нажмите «Создать новый»:
В каталоге бизнес-процессов найдите и откройте только что созданный бизнес-процесс. Нажмите кнопку «Действия» и выберите пункт «Настроить бизнес-процессы»:
Нажмите кнопку «Создать последовательный бизнес-процесс». В открывшемся окне параметров шаблона введите название, и сохраните изменения.
Перед вами откроется дизайнер бизнес-процессов. Нажмите «Импорт»:
Подтвердите замену текущего шаблона, выберете файл бизнес-процесса, который вы получили на шаге 2.1. данного алгоритма и нажмите кнопку «Импортировать». Теперь в дизайнере бизнес-процессов вы увидите блок-схему процесса, который импортировали. Нажмите кнопку «Сохранить». Новый бизнес-процесс появится в списке:
| 3. Выводы |
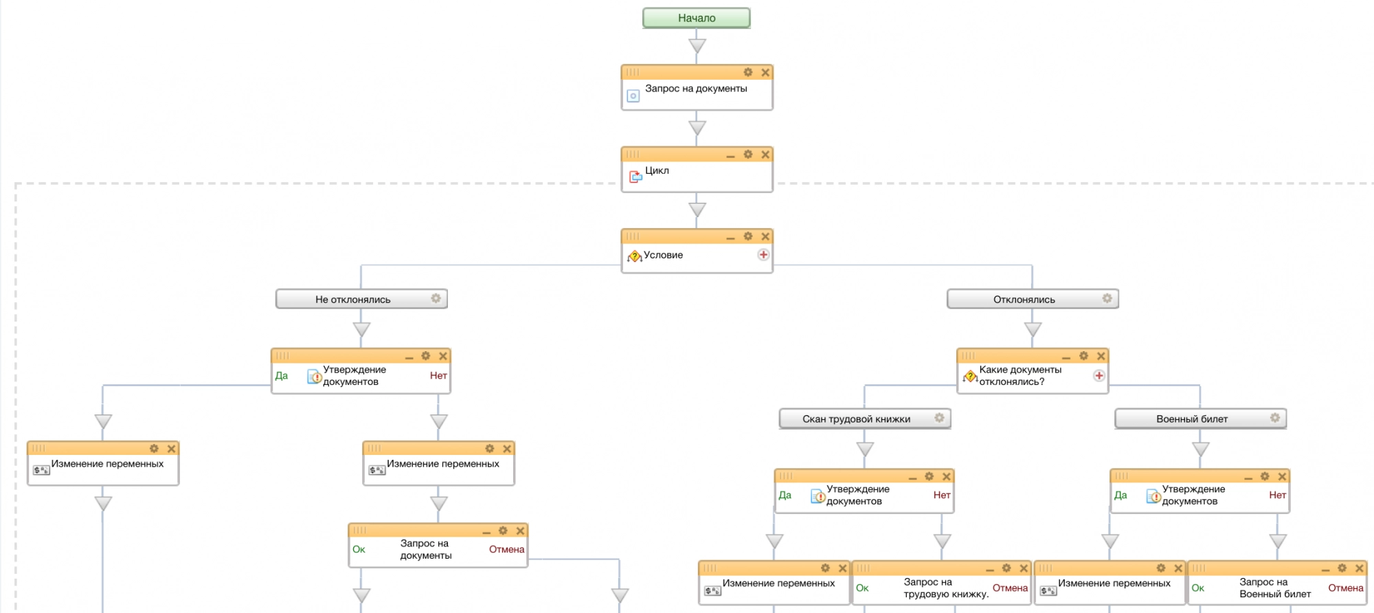
Данный бизнес-процесс работает следующим образом. На первом шаге менеджер загружает документы, с которыми трудоустраивается соискатель. В нашем примере список документов задан как трудовая книжка и военный билет, но при необходимости может быть расширен:
Далее ставится задача по проверке присланных документов в рамках цикла:
При выборе действия «Принять документы» процесс завершается.
Если менеджер выбирает опцию «Добрать документы», то ему будет предложено указать, какие документы необходимо предоставить.
После этого, менеджер должен прикрепить исправленный вариант:
Далее бизнес-процесс вернется к проверке документов:
Процесс будет продолжаться до тех пор, пока специалист кадровой службы не соберет полный комплект корректных документов.
При этом, на любом шаге процесс можно остановить, указав, что предоставление документов больше не актуальны.
Заполните форму и мы проведем вам онлайн-встречу, где вы получите примеры реализации с кейсами внедрений:Расширьте возможности Битрикс24 с платформой Пинкит
С помощью Пинкит вы можете легко настроить интеграции вашей CRM и других веб-сервисов и уменьшить ручной труд.
Подберите сценарий автоматизации под ваши задачи на примере готовых кейсов и шаблонов интеграций в Пинкит
Узнайте, какие сервисы можно интегрировать с помощью Пинкит: https://lk.pinkit.io/tariffs
Время работы специалистов Пн.–Пт.: с 9:30 до 18:30; Сб.-Вс.: выходные.
|
Юлия Белицкая
|
|
Если Вам нужен готовый шаблон бизнес-процесса принятия сотрудника на работу, оставьте комментарий и мы свяжемся с Вами.
Хотите получить настройку бизнес-процессов Битрикс24 в Вашей компании бесплатно? Тогда наша акция «» для Вас! Подписывайтесь на наш , где мы подробно разбираем как создавать и устанавливать бизнес-процессы. Смотрите и сохраняйте наш плей-лист, в котором Вы найдете много полезных кейсов по работе с CRM: |
|
Сона Саргсян
|
|
– это незаменимый инструмент для обмена данными с внешними web-сервисами. Самые востребованные интеграции по API: Google, UniSender, CallbackHunter, СберБанк, HH.ru, Контур.Фокус, GetCourse, Банки, iiko. |
|
Сона Саргсян
|
|
Для тех, кто идет в ногу со временем, мы проводим регулярные . Если у Вас есть вопросы по настройке, по функционалу или вы просто хотите быть в курсе новых трендов, тогда регистрируйтесь и подключайтесь к нашим вебинарам. Для вас всегда интересные спикеры, разбор задач на примере реальных кейсов, а также подарки самым активным |
|
Сона Саргсян
|
|
Автоматизация HR-процессов. Стоит ли связываться с экспертами в HR? Прочитайте на VC
|
|
Елена Хажина
|
|
Регистрируйтесь по ссылке: в личном кабинете Пинкит и протестируйте интеграции.
|
|
Елена Хажина
|
|
Какие сервисы можно интегрировать? Узнайте здесь
|





Если вам интересна










