Инструкции по настройке интеграций Пинкит, автоматизации бизнес-процессов Битрикс24 и другие полезные статьи.
RSSУпростите процесс подготовки и согласования коммерческого предложения. Чтобы руководитель отдела продаж не утонул в потоке писем с просьбой согласовать коммерческое предложение, внедрите наш бизнес-процесс, который автоматически поставит задачу и проследит за ее выполнением.
Если вам интересна генерация отчетов в виде документа на диске в Битрикс24 по расписанию (по проектам и задачам), вам поможет Пинкит.
Заполните форму и мы проведем вам онлайн-встречу, где вы получите примеры реализации с кейсами внедрений:
| 1. Кейс клиента |
Традиционно процесс подготовки и согласования коммерческого предложения (как и любого другого серьезного документа) выглядит следующим образом: исполнитель готовит документ, отправляет его на согласование руководителю по электронной почте. Руководитель знакомится с документом, дает комментарии и документ возвращается на доработку исполнителю. Так происходит до тех пор, пока документ не будет доведен до нужного качества.
Если в компании много сотрудников и исполнителей больше 10, то при такой организации процесса, клиент может долго ждать коммерческое предложение. Чтобы руководитель отдела продаж не утонул в потоке электронных писем и клиент получил коммерческое предложение в кратчайшие сроки, установите наш бизнес-процесс для Битрикс24. Предоставьте функционалу бизнес-процессов портала Битрикс24 контролировать цепочку согласования коммерческого предложения.
![]()
Мы помогаем делать обновление продуктов нашим клиентам по такому регламенту: сначала накатываем обновление на тестовой копии (коробки или сайта) клиента. Затем проверяем корректность установки обновлений: не слетели ли информационные блоки и доработки, которые были сделаны на данном проекте.
Если у вас нет тестовой копии, мы можем оперативно ее поднять, в том числе и на нашем хостинге. Жмите кнопку, оперативно поможем
| 2. Алгоритм работы бизнес-процесса |
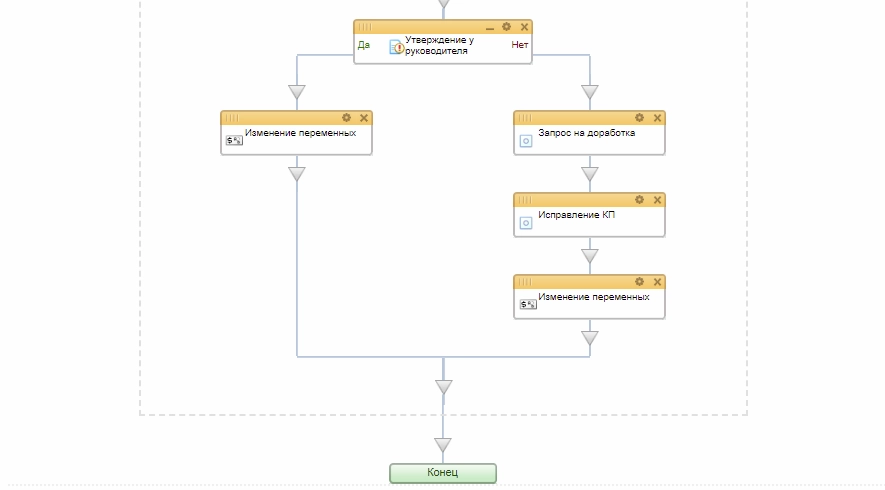
Бизнес-процесс состоит из двух логических частей: прикрепление разработанного документа и его согласование руководителем. Схематично бизнес-процесс выглядит следующим образом:
Рассмотрим на примере, как работает данный бизнес-процесс.
На первом шаге исполнитель запускает бизнес-процесс, описывая в его названии основную цель:
Далее, он прикрепляет начальную версию документа:
Руководитель получает задание на согласование документа:
Допустим, руководитель отклоняет коммерческое предложение. В специальном поле он указывает, что нужно исправить:
Исполнитель вносит коррективы в документ и отправляет новую версию на согласование:
Если у руководителя больше нет замечаний, то он утверждает коммерческое предложение, что завершает бизнес-процесс:
Заполните форму и мы проведем вам онлайн-встречу, где вы получите примеры реализации с кейсами внедрений:Расширьте возможности Битрикс24 с платформой Пинкит
С помощью Пинкит вы можете легко настроить интеграции вашей CRM и других веб-сервисов и уменьшить ручной труд.
Подберите сценарий автоматизации под ваши задачи на примере готовых кейсов и шаблонов интеграций в Пинкит
Узнайте, какие сервисы можно интегрировать с помощью Пинкит: https://lk.pinkit.io/tariffs
Время работы специалистов Пн.–Пт.: с 9:30 до 18:30; Сб.-Вс.: выходные.
|
Татьяна Плахутина
|
|
Узнайте больше о возможностях автоматизации бизнес-процессов в Битрикс24 из наших обучающих видео на YouTube-канале Пинол:
|
|
Татьяна Плахутина
|
|
, чтобы не пропустить новые видео.
Будем благодарны за обратную связь — добавляйте комментарии и ставьте лайки на понравившихся роликах. |
|
Татьяна Плахутина
|
|
Если Вы не знаете, с чего лучше начать автоматизировать бизнес-процессы в Вашей компании, то воспользуйтесь акцией Пинол "" — получите бесплатную профессиональную консультацию по использованию CRM!
Больше акций тут: |
|
Никита Лукьяница
|
|
Бизнес-процесс для подготовки и согласования коммерческого предложения будет интересен каждому. Чаще всего, руководители находятся вне офиса и приходится направлять коммерческое предложение ему на почту для утверждения. С бизнес-процессом отправлять на почту ничего не надо, все хранится в единой системе. Сотрудник сделал КП и отправляет его на согласование. Не важно где сейчас руководитель, он все равно сможет одобрить, или отправить на доработку коммерческое предложение сотрудника, так как, из мобильной версии также можно вести согласования документов. Если руководитель согласовал КП, сотрудник уверенно отправляет его клиенту. Если руководитель отклонил КП, то сотрудник исправляет недочеты и направляет его на согласование снова. Самое важное, все события фиксируются в системе и в любой момент можно посмотреть взаимодействия по данному документу.
|
|
Сона Саргсян
|
|
Подписывайтесь на , где Вы найдете много полезных кейсов по работе с email-рассылками в CRM
|
|
Сона Саргсян
|
|
– это незаменимый инструмент для обмена данными с внешними web-сервисами. Самые востребованные интеграции по API: Google, UniSender, CallbackHunter, СберБанк, HH.ru, Контур.Фокус, GetCourse, Банки, iiko. |
|
Сона Саргсян
|
|
Для тех, кто идет в ногу со временем, мы проводим регулярные . Если у Вас есть вопросы по настройке, по функционалу или вы просто хотите быть в курсе новых трендов, тогда регистрируйтесь и подключайтесь к нашим вебинарам. Для вас всегда интересные спикеры, разбор задач на примере реальных кейсов, а также подарки самым активным |
|
Елена Хажина
|
|
Регистрируйтесь по ссылке: в личном кабинете Пинкит и протестируйте интеграции.
|
|
Елена Хажина
|
|
Какие сервисы можно интегрировать? Узнайте здесь
|
|
Павел Филатов
|
|
Ознакомьтесь с нашим разделом , где можно скачать готовые шаблоны интеграций.
|





Если вам интересна







