Инструкции по настройке интеграций Пинкит, автоматизации бизнес-процессов Битрикс24 и другие полезные статьи.
RSSВнедрите данный бизнес-процесс в вашей компании, чтобы воронка сделок отображала предельно правдивое состояние оплат по выставленным счетам, а менеджеры отдела продаж имели удобный инструмент для принятия более рациональных решений в процессе взаимодействия с клиентами.
Если вам интересна интеграция с Remarked, вам поможет Пинкит.
Заполните форму и мы проведем вам онлайн-встречу, где вы получите примеры реализации с кейсами внедрений:
| Задача |
В Битрикс24 есть возможность видеть все счета по каждой конкретной сделке. Чтобы узнать, какие счета были оплачены, а какие — нет, менеджер заходит в раздел «CRM» — «Сделки», открывает нужную сделку и на вкладке «Счета» видит состояние оплаты выставленных счетов:
Необходимо автоматизировать контроль оплаты счетов, чтобы при переводе сделки на стадию «Проведена оплата» система проверяла наличие неоплаченных счетов по данной сделке. Если будут найдены неоплаченные счета, то перевод сделки на данную стадию должен блокироваться. Менеджер должен получить уведомление о том, что в сделке найдены неоплаченные счета. Дополнительно клиенту отправится письмо с просьбой оплатить счет.
| Алгоритм работы бизнес-процесса |
Схематично бизнес-процесс имеет следующий вид:
В настройках параметров действия блока «[База активити Пинол] Получить счета» задаются статусы счетов, которые требуют внимания. Дополнительно можно добавить фильтры на сумму счета, дату его выставления и по другим полям:
Если запустить данный бизнес-процесс для сделки, в которой такие счета отсутствуют (перевести ее в стадию «Проведена оплата»), то система дает переместить сделку на новую стадию и в журнале бизнес-процесса будет создана соответствующая запись:
Если в сделке есть неоплаченные счета, то при попытке перевода ее на стадию «Проведена оплата», менеджер получит уведомление:
Клиенту будет отправлено письмо о наличии задолженности с указанием номера счета:
Тема и текст письма клиенту задаются в параметрах действия блока «Отправить письмо»:
Далее бизнес-процесс возвращает сделку на стадию «Счет».
|
Алгоритм работы на роботах |
Для настройки робота контроля счетов, необходимо выполнить следующие настройки.
Переходим в нужный нам раздел, в нашем примере мы настраиваем роботов на Сделках.
Далее, открываем нужную нам сделку, и открывает вкладку Роботы.
На этом шаге мы видим всех роботов, которые у нас настроены на каждой стадии сделки.
Если роботы не настроены, то в настройках Роботов и Триггеров будет пусто.
На следующем шаге, необходимо определиться на какой из стадии сделок нам необходимо настроит робота на контроль счетов.
В нашем случае мы берем стадию Счет на оплату.
Выбираем на нужном статусе вкладку Настроить роботов.
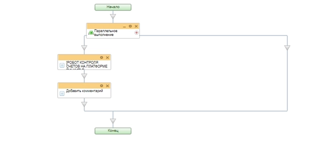
Далее, ищем нужного нам робота. Для этого нужно выполнить следующие действия -> Добавить - > Свои роботы -> [РОБОТ КОНТРОЛЯ СЧЕТОВ НА ПЛАТФОРМЕ ПИНКИТ] Получить счета.
После того как мы выбрали нужного нам робота, мы переходим в режим Редактировать в дизайнере бизнес-процесса.
Следующим этапом, нам нужно настроить параметры активити. Настройки активити идентичны, как и на бизнес-процессе, который мы описывали выше.
Далее, к активити [РОБОТ КОНТРОЛЯ СЧЕТОВ НА ПЛАТФОРМЕ ПИНКИТ] Получить счета, добавляем блок Комментарий и настраиваем его.
Для этого указываем нужный нам комментарий как указано на картинке.
Далее, в комментарий нужно добавить отработку по данному активити. Эти данные берутся через Дополнительные результаты.
Выбираем вкладку Дополнительные результаты ->[РОБОТ КОНТРОЛЯ СЧЕТОВ НА ПЛАТФОРМЕ ПИНКИТ] Получить счета -> Список ID с четов.
По итогу должен получиться, такой комментарий. И Сохраняем выполненные настройки.
После заполнения нужных блоков, сохраняем и сам бизнес-процесс.
Далее, проверяем отработку настроенного робота.
Меняем стадию сделки с Подготовка КП на Счет на оплату.
В ленте CRM, видно, что добавился новый комментарий, который содержит ID счета.
| Выводы |
Внедрите у себя в компании данный бизнес-процесс, чтобы ваша воронка сделок отображала предельно правдивое состояние оплат по выставленным счетам. Менеджеры отдела продаж получают инструмент для принятия более рациональных решений в процессе взаимодействия с клиентами.
Заполните форму и мы проведем вам онлайн-встречу, где вы получите примеры реализации с кейсами внедрений:Расширьте возможности Битрикс24 с платформой Пинкит
С помощью Пинкит вы можете легко настроить интеграции вашей CRM и других веб-сервисов и уменьшить ручной труд.
Подберите сценарий автоматизации под ваши задачи на примере готовых кейсов и шаблонов интеграций в Пинкит
Узнайте, какие сервисы можно интегрировать с помощью Пинкит: https://lk.pinkit.io/tariffs
Время работы специалистов Пн.–Пт.: с 9:30 до 18:30; Сб.-Вс.: выходные.
|
Татьяна Плахутина
|
|
Узнайте больше о возможностях автоматизации бизнес-процессов в Битрикс24 из наших обучающих видео на YouTube-канале Пинол:
|
|
Татьяна Плахутина
|
|
, чтобы не пропустить новые видео.
Будем благодарны за обратную связь — добавляйте комментарии и ставьте лайки на понравившихся роликах. |
|
Татьяна Плахутина
|
|
Если Вы пока не знаете, с чего лучше начать автоматизировать бизнес-процессы в Вашей компании, то воспользуйтесь акцией Пинол "" — получите бесплатную профессиональную консультацию по использованию CRM!
Больше акций тут: |
|
Алексей Окара
|
|
Ребята из маркетинга забыли уточнить, что приложение уже доступно для установки
|
|
Никита Лукьяница
|
|
Очень удобный бизнес-процесс со стороны контроля оплат нескольких счетов по одной сделке. Можно настроить процесс таким образом, чтобы менеджер не мог закрыть сделку, если имеются неоплаченные счета. Таким образом, отчеты, которые формируются по закрытым сделкам, будут более точными.
|
|
Анастасия Зуева
|
|
Сервис Пинкит – это незаменимый инструмент для обмена данными между CRM, BPM системами (Битрикс24, Creatio (Terrasoft), amoCRM, Мегаплан) и различными внешними веб-сервисами (UniSender, CallbackHunter, LiveTex). и начать пользоваться им вы можете
|
|
Сона Саргсян
|
|
Сервис Пинкит – это незаменимый инструмент для обмена данными между CRM, BPM системами (Битрикс24, Creatio (Terrasoft), amoCRM, Мегаплан) и различными внешними веб-сервисами (UniSender, CallbackHunter, LiveTex). и начать пользоваться им вы можете
|
|
Сона Саргсян
|
|
Подписывайтесь на нас:
|
|
Сона Саргсян
|
|
Рекомендуем ознакомиться с нашими . В данном разделе находиться много обучающего материала для работы с CRM.
|
|
Сона Саргсян
|
|
Облегчите себе работу – синхронизируйте CRM между собой и веб-сервисами. Об остальном позаботится !
на бесплатный аудит для вашей компании и избавьтесь от ручных процессов навсегда. |





Если вам интересна 

![В настройках параметров действия блока «<b>[База активити Пинол] Получить счета</b>» задаются статусы счетов, которые требуют внимания В настройках параметров действия блока «<b>[База активити Пинол] Получить счета</b>» задаются статусы счетов, которые требуют внимания](/upload/cssinliner_webp/medialibrary/251/251a6765f04515e99328e4988a46e0f0.webp)








![Поиск робота [РОБОТ КОНТРОЛЯ СЧЕТОВ НА ПЛАТФОРМЕ ПИНКИТ] Получить счета Поиск робота [РОБОТ КОНТРОЛЯ СЧЕТОВ НА ПЛАТФОРМЕ ПИНКИТ] Получить счета](/upload/cssinliner_webp/medialibrary/5f7/5f7ba085962cfa1178f1fee36779511e.webp)







