Публичные кейсы уменьшения ручного труда с помощью Пинкит, интеграции между разными веб-сервисами и опыт наших клиентов.
Компания SOLTEC – является одним из крупнейших производителей винтовых насосов и запасных частей в Восточной Европе. С 1991 года компания узко специализируется на проектировании и производстве одновинтовых насосов, роторов, статоров и прочих запасных частей.
Компания обратилась в Пинол за разработкой бизнес-процесса, при помощи которого будет происходить автоматическое добавление данных из задач в сущности CRM.
Как проходили работы, и какие процессы были настроены, читайте далее.
Если вам интересно, как автоматически собрать историю задач клиента в комментарий к новой задаче в Битрикс24, вам поможет Пинкит.
Заполните форму и мы проведем вам онлайн-встречу, где вы получите примеры реализации с кейсами внедрений:
Задача
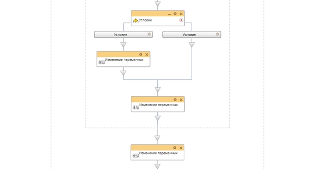
Требовалось разработать процесс, при помощи которого будет происходить автоматическое добавление данных из задач в сущности CRM, на определенных этапах обработки Лида.
Решение
По условию данного бизнес-процесса, на определенном этапе обработки Лида, комментарии из задачи переносятся в ленту CRM.
В комментарии будут отображаться следующие данные:
- Дата комментария;
- Автор комментария;
- Сам комментарий.
Итог:
Таким образом, вам не нужно просматривать огромное количество задач по конкретному Лиду. Вся информация находится под рукой в виде содержащихся комментариев в задаче.
Заполните форму и мы проведем вам онлайн-встречу, где вы получите примеры реализации с кейсами внедрений:Расширьте возможности Битрикс24 с платформой Пинкит
С помощью Пинкит вы можете легко настроить интеграции вашей CRM и других веб-сервисов и уменьшить ручной труд.
Подберите сценарий автоматизации под ваши задачи на примере готовых кейсов и шаблонов интеграций в Пинкит
Узнайте, какие сервисы можно интегрировать с помощью Пинкит: https://lk.pinkit.io/tariffs
|
Юлия Кузнецова
|
|
, где мы разбираем сценарии работы с CRM Битрикс24.
|
|
Юлия Кузнецова
|
|
Рекомендуем ознакомиться с нашими . В данном разделе находиться много обучающего материала для работы с CRM.
|
|
Юлия Кузнецова
|
|
Пинол - 10 лет на рынке внедрения. Мы имеем уникальную экспертизу, поэтому не тратьте время на самостоятельное изучение, мы готовы вам помочь!
Подарочная консультация по вопросам автоматизации уже |
|
Маргарита Захарова
|
|
Регистрируйтесь по ссылке: в личном кабинете Пинкит и протестируйте интеграции.
|
|
Елена Хажина
|
|
Какие сервисы можно интегрировать? Узнайте здесь
|





Если вам интересно, 



