Публичные кейсы уменьшения ручного труда с помощью Пинкит, интеграции между разными веб-сервисами и опыт наших клиентов.
Компания «Турмясово» производит и реализует оптом охлаждённое мясо свинины и полуфабрикаты. Компания занимает устойчивые позиции на мясном рынке. Приоритет компании — высокое качество продукции и обслуживания клиентов.
Компания обратилась в Пинол, за разработкой бизнес-процесса, с помощью которого появиться возможность в конце недели собирать и подтверждать предварительные заявки от заказчиков для доставки на следующую неделю, вносить их в производственный план и план доставки. Проверять оплаты и передавать на отгрузку.
Также, в течение недели необходимо проверять доплаты и отгружать все подтверждённые заявки.
Как проходила работа по проекту, читайте далее.
Если вы хотите автоматизировать согласование документов между порталами Битрикс24, воспользуйтесь нашей интеграционной шиной Пинкит.
Заполните форму и мы проведем вам онлайн-встречу, где вы получите примеры реализации с кейсами внедрений:
Проблема:
- Согласование планов и формирование списка заявок занимает длительное время – несколько этапов согласования;
- Сильное влияние человеческого фактора (менеджеры могут забыть добавить заявку в список, управляющие могут пропустить/перепутать цифры в плане);
- Нет автоматического изменения статусов сделок после согласования заказа / оплаты/ отгрузки / получения закрывающих документов;
- Нет автоматических задач для ответственных по каждому из этапов.
Как следствие часть заявок может быть попросту потеряна, отгружена/доставлена не вовремя/не в том объёме, что естественно влияет на лояльность покупателей, репутацию компании и количество заказов в перспективе.
Участники процесса:
- Менеджеры - создают и ведут заявки по воронке продаж;
- Коммерческий директор и заместитель директора - согласовывают производственный план и план закупок. Также корректируют прайс-листы;
- Директор по логистике - согласовывает план доставок;
- Финансовый директор - согласовывает оплаты и поступления денежных средств;
- Бухгалтер - осуществляющий фактические оплаты и контролирует поступления;
- Оператор - занимается отгрузкой товара.
Задача:
- Максимально снизить человеческий фактор из процесса на всех этапах согласования;
- Автоматизировать создание планов и отчётов;
- Максимально автоматизировать движение заявок по воронке продаж с автоматической постановкой задач для сотрудников.
Решение:
Поскольку процессы в компании привязаны ко дням недели, были настроены следующие бизнес-процессы:
- Сбор предварительных заявок;
- Задачи по дням недели;
- Задачи оператору.
Сбор предварительных заявок.
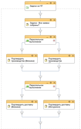
Задачи на четверг.
Бизнес-процесс инициируется коммерческим директором еженедельно из любой сделки.
При запуске бизнес-процесса, коммерческому директору ставится задача со сроком выполнения до 18:00 четверга - проверить все предварительные заявки со ссылкой на автоматически созданный отчёт:
Отчёт содержит информацию из всех сделок на текущий момент находящихся на стадии «Предварительная заявка».
При завершении коммерческим директором данной задачи бизнес-процесс создаёт две параллельные задачи на подтверждение возможности производства:
Исполнителем в задачах назначаются руководители каждого из производств соответственно. Бизнес-процесс будет ожидать выполнения обеих задач.
После завершения обеих задач Бизнес-процесс создаст две следующие параллельные задачи на подтверждение доставки по каждому из производств. Исполнителем назначается руководитель отдела логистики.
В задаче также содержится ссылка на автоматически созданный отчёт:
Бизнес-процесс будет ожидать выполнения обеих задач.
После закрытия обеих задач исполнителем бизнес-процесс формирует следующий блок задач:
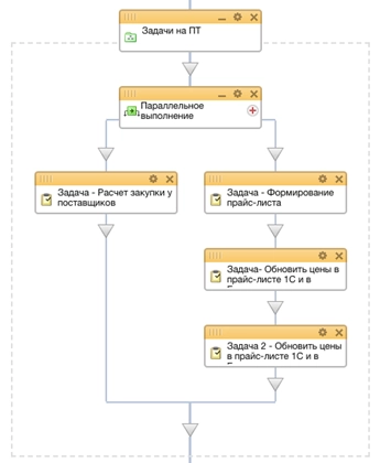
Задачи на пятницу:
Задача на расчет закупки у поставщика ставится на управляющего производством.
Исполнителем задачи “Формирование прайс-листа” назначается Генеральный директор. В задаче содержится ссылка на раздел Товаров в CRM, с фильтром по товарам, содержащимся в подтверждённых производственных планах:
После завершения задачи формирования прайс-листа ставится автоматическая задача на коммерческого директора – о необходимости оповестить менеджеров об изменениях в прайс-листах, а также приложить новый прайс-лист в pdf формате к задаче.
После завершения задачи коммерческим директором ставится задача на бухгалтера о необходимости внести изменения в 1С согласно новому прайса.
После завершения задачи бухгалтером блок Задачи на пятницу завершается.
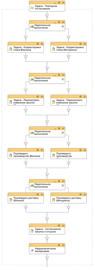
Блок задач на Повторное согласование
1. Коммерческому директору ставится две параллельные задачи по каждому из производств для отслеживания задач по всем менеджерам по корректировке плана. После завершения задач менеджерами Исполнителю необходимо внести изменения в производственные планы, и завершить задачи.
2. После завершения обеих задач, коммерческий директор формирует две параллельные задачи на управляющих производствами для пересмотра планов закупки у поставщиков.
Бизнес-процесс будет ожидать завершения обеих задач.
3. Далее будут поставлены следующие параллельные задачи на управляющих производствами на подтверждение обновлённых производственных планов. Ссылки на производственные планы, сформированные в виде отчётов в CRM, будут также содержаться в задаче.
4. После завершения задач по обоим производствам формируются параллельные задачи на подтверждение доставки. Исполнитель – руководитель отдела логистики.
После подтверждения доставки и завершения задач отделом логистики формируется задача на генерального директора на необходимость подтвердить закупки и отгрузки. В задаче содержатся ссылки на все сформированные в процессе согласования отчёта (производственные планы, таблица с актуальными прайс-листами, планы закупок), а так же отчёты по дебиторской задолженности заказчиков, присутствующих в списке предварительных заявок:
После подтверждения всех заявок генеральный директор закрывает данную задачу и всем ответственным по сделкам менеджерам направляется системное уведомление о том, что их заявки на следующую неделю и необходимо перевести сделки в статус «Заявка подтверждена»
На этом блок задач на Пятницу завершается.
При изменении стадии сделки на «Заявка подтверждена» формируется авто задача на юриста о необходимости подготовить договор для клиента.
Юрист готовит договор, прикрепляется его к задаче и изменяет стадию на «Согласовано с юристом»
Далее ставится задача на менеджера на отправку договора.
После отправки в случае пред оплатного клиента менеджер так же формирует в CRM счёт и направляет его клиенту. Счёт автоматически отправляется в 1С. Менеджер изменяет стадию сделки на «Ждём оплату»
Если клиент пост оплатный менеджер выставляет стадию «Отсрочка»
На обеих стадиях ставится задача на руководителя службы безопасности о необходимости проверить клиента. После проверки руководитель СБ закрывает задачу и сделка автоматически изменяет стадию на «Проверено СБ»
Далее ставится задача на бухгалтера – проверить оплаты. Бухгалтер закрывает задачу ТОЛЬКО в случае получения оплаты. После закрытия задачи сделка автоматически переходит в стадию «Проверено бухгалтером» Для пост оплатных клиентов задача не закрывается, и сделка остаётся в стадии «проверено СБ»
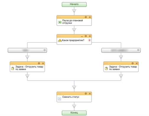
В сделке проставляется дата плановой отгрузки заказа. При переводе в стадию «Проверено бухгалтером» запускается бизнес процесс на отгрузку товара:
Бизнес-процесс ожидает до даты плановой отгрузки, в указанную дату запускает проверку предприятия, и выставляет задачу операторам на отгрузку товара по каждому из производств.
В задаче содержится ссылка на сделку, в которой оператор видит необходимый объем отгрузки. Оператор зарывает задачу ТОЛЬКО после фактической отгрузки товара. При закрытии задачи статус сделки автоматически изменяется на «Отгружено, ждём документы» и ставится задача на менеджера «Собрать документы». В задаче приводится список закрывающих документов, которые необходимо получить от клиента и приложить к задаче. После закрытия задачи, менеджер переводит сделку в Статус «Сделка закрыта».
Из Бизнес-процесса «Сбор предварительных заявок» ставится задача на финансового директора о необходимости составить отчёт по поступлениям и расходам на текущую неделю. Закрытие данной задачи завершает бизнес процесс.
В результате:
- Данный бизнес-процесс автоматически настраивает постановку задач по дням недели;
- Значительно упрощает и ускоряет процесс согласования заявок;
- Движение сделки по воронке практически на всех стадиях продаж происходит автоматически;
- Менеджеры и руководство видят конкретные задачи и сроки выполнения, и для выполнения плана им достаточно выполнять все задачи в срок;
- При своевременном закрытии задач вероятность пропустить заявку либо совершить ошибку в заказе сводится к 0;
- Руководители легко могут контролировать на каком этапе находится каждая из заявок и просроченный задачи менеджеров, что позволяет снизить количество потерянных заказов на 60%;
- Скорость отгрузки заказов операторами увеличилась почти в два раза, так как операторы видят только конкретные оплаченный заявки на отгрузку и не тратят время на их проверку.
Расширьте возможности Битрикс24 с платформой Пинкит
С помощью Пинкит вы можете легко настроить интеграции вашей CRM и других веб-сервисов и уменьшить ручной труд.
Подберите сценарий автоматизации под ваши задачи на примере готовых кейсов и шаблонов интеграций в Пинкит
Узнайте, какие сервисы можно интегрировать с помощью Пиникт: https://lk.pinkit.io/tariffs
|
Юлия Кузнецова
|
|
В каждой компании есть ключевой бизнес-процесс Битрикс24, автоматизация которого закроет насущную "боль". Участвуйте в акции .
|
|
Юлия Кузнецова
|
|
, где мы разбираем как автоматизировать бизнес-процессы в компании.
Вот пример нескольких из них: |
|
Юлия Кузнецова
|
|
У нас есть готовая и все его активити доступны клиентам, которые продлевают в Пинол лицензию Битрикс24 сроком от 1 года!
Продлевайте вашу лицензию Битрикс24 у нас и "База бизнес-процессов Пинол" будет доступна вам абсолютно бесплатно! |
|
Юлия Кузнецова
|
|
У нас акция в рамках которой у Вас есть возможность получить бесплатную профессиональную консультацию по использованию CRM ""!
|
|
Алёна Степанова
|
|
Пинол - 10 лет на рынке внедрения. Мы имеем уникальную экспертизу, поэтому не тратьте время на самостоятельное изучение, мы готовы вам помочь!
Подарочная консультация по вопросам автоматизации уже |
|
Маргарита Захарова
|
|
Регистрируйтесь по ссылке: в личном кабинете Пинкит и протестируйте интеграции.
|
|
Павел Филатов
|
|
Ознакомьтесь с нашим разделом , где можно скачать готовые шаблоны интеграций.
|





Если вы хотите автоматизировать 








